Start Developing
Start developing with Feel Speak right away!
Wanna jump right into it? There's a few things you need to note before you can start developing with Feel Speak. We'll go over them quickly.
Object Manager

You can access Feel Speak's Object Manager from the Window > Feel Speak > Object Manager menu option.
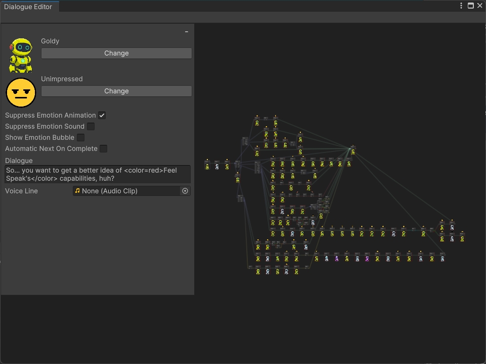
Dialogue Editor

The Dialogue Editor is accessible through a selected dialogue in the Object Manager. You can open the options menu by right-clicking on a blank space in the graph.
Initializer

You can add the initializer component from GameObject > Feel Speak > Initializer. This initializes Feel Speak on awake. It's recommended to set each property through the inspector.
UI

You can add the available UI objects to the scene from GameObject > Feel Speak > UI. It's recommended to add Dialogue Box, Choices List, and Choice Timer to the scene. The Emotion Bubble is optional.
Speaker

All character's that can speak must have the Speaker component added to them. Ensure it is added to each of your characters.
That's All Folks!
That's all the minimum information required to get started with Feel Speak. It's recommended to get a deeper understanding by going through each section—but you can do that slowly over time. Enjoy developing!
Last updated